
哈夫曼树介绍
树图思维导图提供 哈夫曼树 在线思维导图免费制作,点击“编辑”按钮,可对 哈夫曼树 进行在线思维导图编辑,本思维导图属于思维导图模板主题,文件编号是:c759fe0ac83a7b25e5acf9aaa4fc6e1b
哈夫曼树思维导图模板大纲
结点的带权路径长度 = 根到结点路径长度 (经过的边数)* 结点权值
树的带权路径长度(WPL) = 树中所有叶子节点的带权路径长度之和
哈夫曼(Huffman)树(赫夫曼树)(最优二叉树):在含有给定的n个带权叶结点的二叉树中,WPL最小的二叉树
n个初始结点,哈夫曼树有n个叶结点,高度必为n
权值越小到根的路径长度越大
哈夫曼树是一棵正则二叉树,哈夫曼树结点总数 = 2n - 1
没有度为1的结点
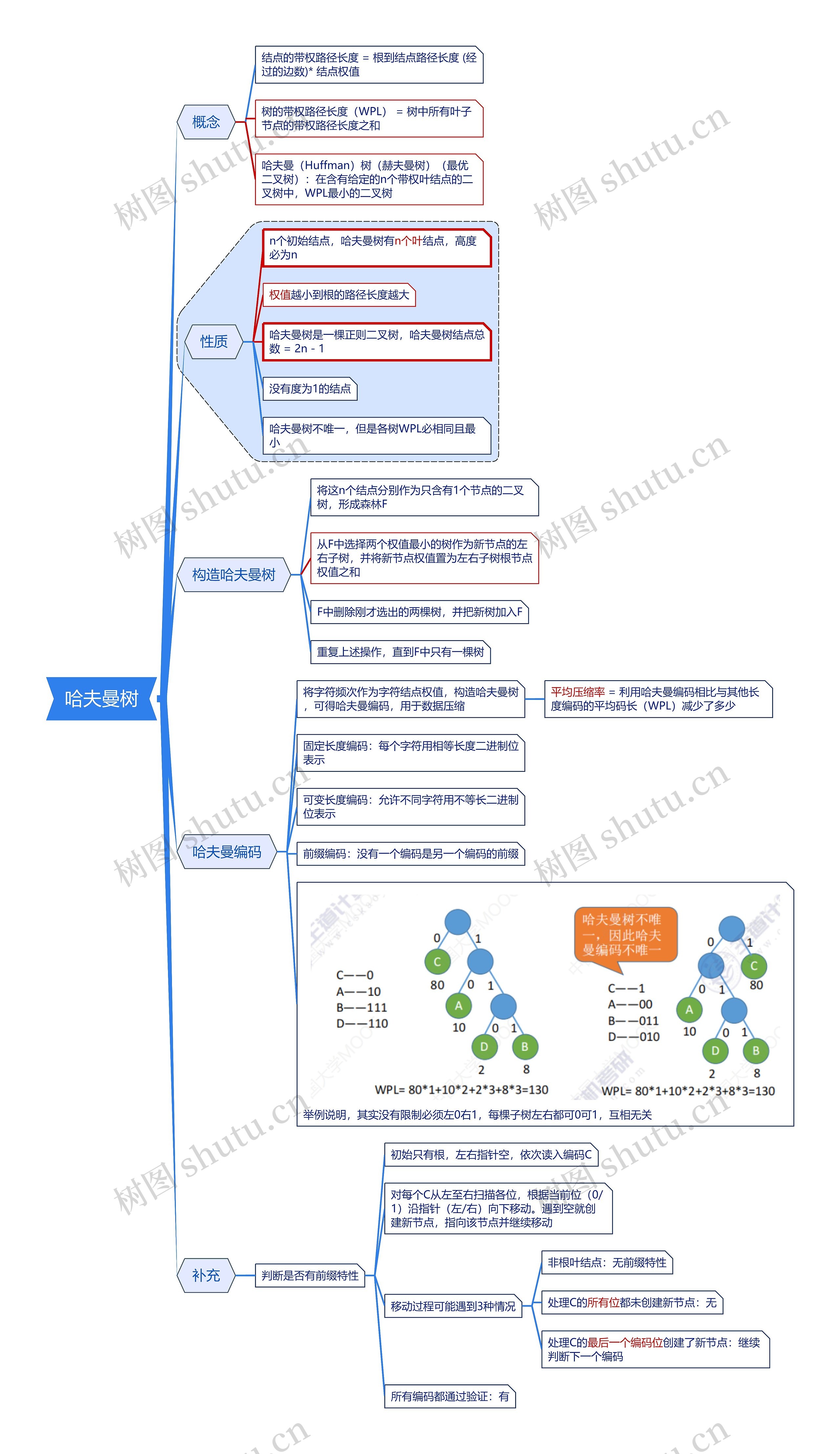
哈夫曼树不唯一,但是各树WPL必相同且最小
将这n个结点分别作为只含有1个节点的二叉树,形成森林F
从F中选择两个权值最小的树作为新节点的左右子树,并将新节点权值置为左右子树根节点权值之和
F中删除刚才选出的两棵树,并把新树加入F
重复上述操作,直到F中只有一棵树
将字符频次作为字符结点权值,构造哈夫曼树,可得哈夫曼编码,用于数据压缩
平均压缩率 = 利用哈夫曼编码相比与其他长度编码的平均码长(WPL)减少了多少
固定长度编码:每个字符用相等长度二进制位表示
可变长度编码:允许不同字符用不等长二进制位表示
前缀编码:没有一个编码是另一个编码的前缀
举例说明,其实没有限制必须左0右1,每棵子树左右都可0可1,互相无关
判断是否有前缀特性
初始只有根,左右指针空,依次读入编码C
对每个C从左至右扫描各位,根据当前位(0/1)沿指针(左/右)向下移动。遇到空就创建新节点,指向该节点并继续移动
移动过程可能遇到3种情况
非根叶结点:无前缀特性
处理C的所有位都未创建新节点:无
处理C的最后一个编码位创建了新节点:继续判断下一个编码
所有编码都通过验证:有


树图思维导图提供 3A Unit 1 A Proper Job 在线思维导图免费制作,点击“编辑”按钮,可对 3A Unit 1 A Proper Job 进行在线思维导图编辑,本思维导图属于思维导图模板主题,文件编号是:8d966446cda22e33b426cba15d3d981e


树图思维导图提供 说文解字戏美国总统大选 在线思维导图免费制作,点击“编辑”按钮,可对 说文解字戏美国总统大选 进行在线思维导图编辑,本思维导图属于思维导图模板主题,文件编号是:062e27e31bfd81ad6f3ed78f2a4c7de2