
陆地面积:约960万Km2,差不多与整个欧洲的面积相等,仅次于俄罗斯、加拿大,在世界各国中居第3位,是世界上面积较大的国家。
树图思维导图提供 人教版八年级上册地理|第一章 中国的疆域与人口 在线思维导图免费制作,点击“编辑”按钮,可对 人教版八年级上册地理|第一章 中国的疆域与人口 进行在线思维导图编辑,本思维导图属于思维导图模板主题,文件编号是:ca91b753438aa1e1bac726bffdcfbe77
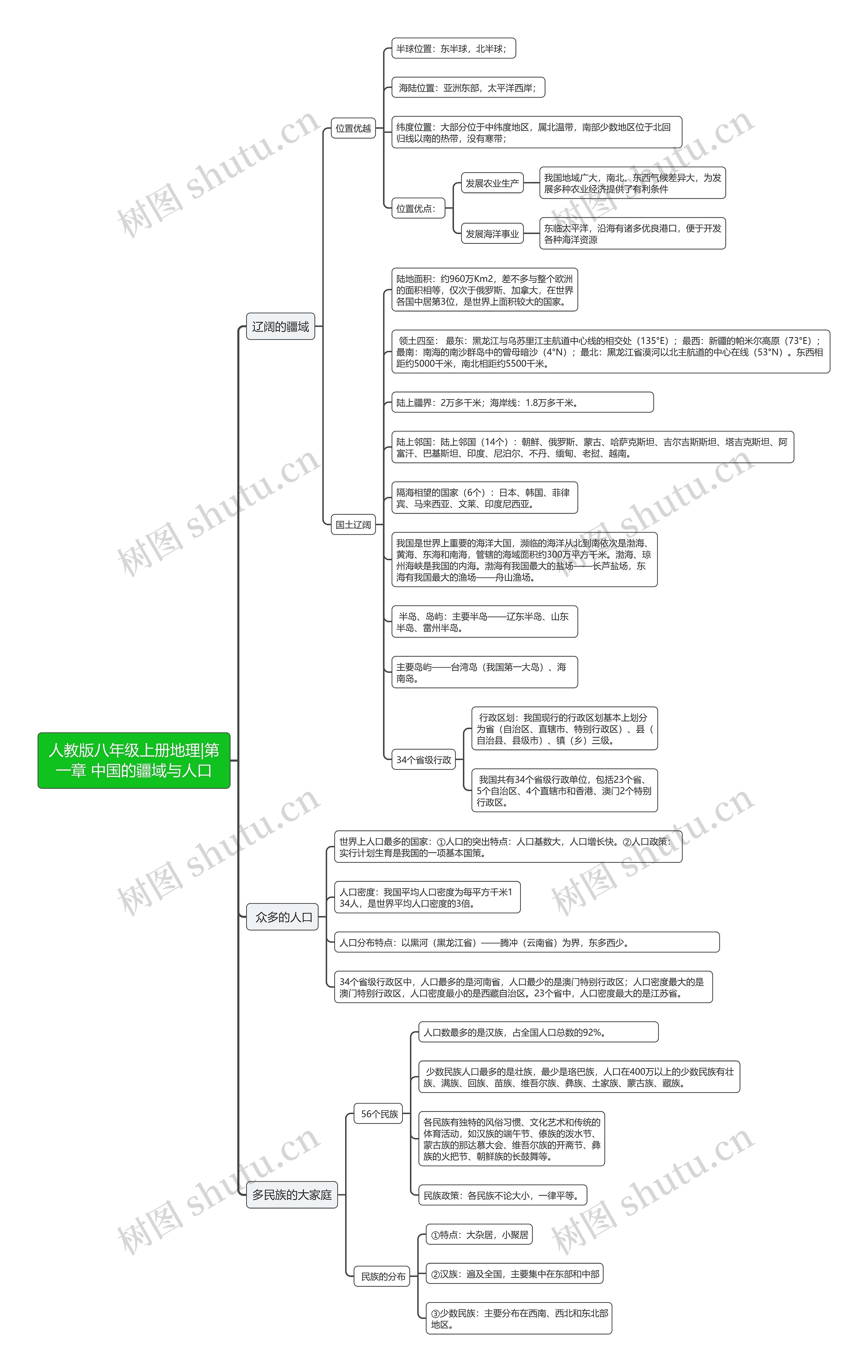
人教版八年级上册地理|第一章 中国的疆域与人口思维导图模板大纲
位置优越
半球位置:东半球,北半球;
海陆位置:亚洲东部,太平洋西岸;
纬度位置:大部分位于中纬度地区,属北温带,南部少数地区位于北回归线以南的热带,没有寒带;
位置优点:
发展农业生产
我国地域广大,南北、东西气候差异大,为发展多种农业经济提供了有利条件
发展海洋事业
东临太平洋,沿海有诸多优良港口,便于开发各种海洋资源
国土辽阔
陆地面积:约960万Km2,差不多与整个欧洲的面积相等,仅次于俄罗斯、加拿大,在世界各国中居第3位,是世界上面积较大的国家。
领土四至: 最东:黑龙江与乌苏里江主航道中心线的相交处(135°E);最西:新疆的帕米尔高原(73°E);最南:南海的南沙群岛中的曾母暗沙(4°N);最北:黑龙江省漠河以北主航道的中心在线(53°N)。东西相距约5000千米,南北相距约5500千米。
陆上疆界:2万多千米;海岸线:1.8万多千米。
陆上邻国:陆上邻国(14个):朝鲜、俄罗斯、蒙古、哈萨克斯坦、吉尔吉斯斯坦、塔吉克斯坦、阿富汗、巴基斯坦、印度、尼泊尔、不丹、缅甸、老挝、越南。
隔海相望的国家(6个):日本、韩国、菲律宾、马来西亚、文莱、印度尼西亚。
我国是世界上重要的海洋大国,濒临的海洋从北到南依次是渤海、黄海、东海和南海,管辖的海域面积约300万平方千米。渤海、琼州海峡是我国的内海。渤海有我国最大的盐场——长芦盐场,东海有我国最大的渔场——舟山渔场。
半岛、岛屿:主要半岛——辽东半岛、山东半岛、雷州半岛。
主要岛屿——台湾岛(我国第一大岛)、海南岛。
34个省级行政
行政区划:我国现行的行政区划基本上划分为省(自治区、直辖市、特别行政区)、县(自治县、县级市)、镇(乡)三级。
我国共有34个省级行政单位,包括23个省、5个自治区、4个直辖市和香港、澳门2个特别行政区。
世界上人口最多的国家:①人口的突出特点:人口基数大,人口增长快。②人口政策:实行计划生育是我国的一项基本国策。
人口密度:我国平均人口密度为每平方千米134人,是世界平均人口密度的3倍。
人口分布特点:以黑河(黑龙江省)——腾冲(云南省)为界,东多西少。
34个省级行政区中,人口最多的是河南省,人口最少的是澳门特别行政区;人口密度最大的是澳门特别行政区,人口密度最小的是西藏自治区。23个省中,人口密度最大的是江苏省。
56个民族
人口数最多的是汉族,占全国人口总数的92%。
少数民族人口最多的是壮族,最少是珞巴族,人口在400万以上的少数民族有壮族、满族、回族、苗族、维吾尔族、彝族、土家族、蒙古族、藏族。
各民族有独特的风俗习惯、文化艺术和传统的体育活动,如汉族的端午节、傣族的泼水节、蒙古族的那达慕大会、维吾尔族的开斋节、彝族的火把节、朝鲜族的长鼓舞等。
民族政策:各民族不论大小,一律平等。
民族的分布
①特点:大杂居,小聚居
②汉族:遍及全国,主要集中在东部和中部
③少数民族:主要分布在西南、西北和东北部地区。


树图思维导图提供 9.战斗的基督教 在线思维导图免费制作,点击“编辑”按钮,可对 9.战斗的基督教 进行在线思维导图编辑,本思维导图属于思维导图模板主题,文件编号是:33d168acd0cd9f767f809c7a5df86e3a


树图思维导图提供 第六章 群体传播与组织传播_副本 在线思维导图免费制作,点击“编辑”按钮,可对 第六章 群体传播与组织传播_副本 进行在线思维导图编辑,本思维导图属于思维导图模板主题,文件编号是:1672f555831e7d9a3bb2cf2fb792cb49