
抖音商家提供虚假资质细则思维导图
树图思维导图提供 抖音商家提供虚假资质细则 在线思维导图免费制作,点击“编辑”按钮,可对 抖音商家提供虚假资质细则 进行在线思维导图编辑,本思维导图属于思维导图模板主题,文件编号是:c8fc02815603235fc3750910492170eb
抖音商家提供虚假资质细则思维导图模板大纲
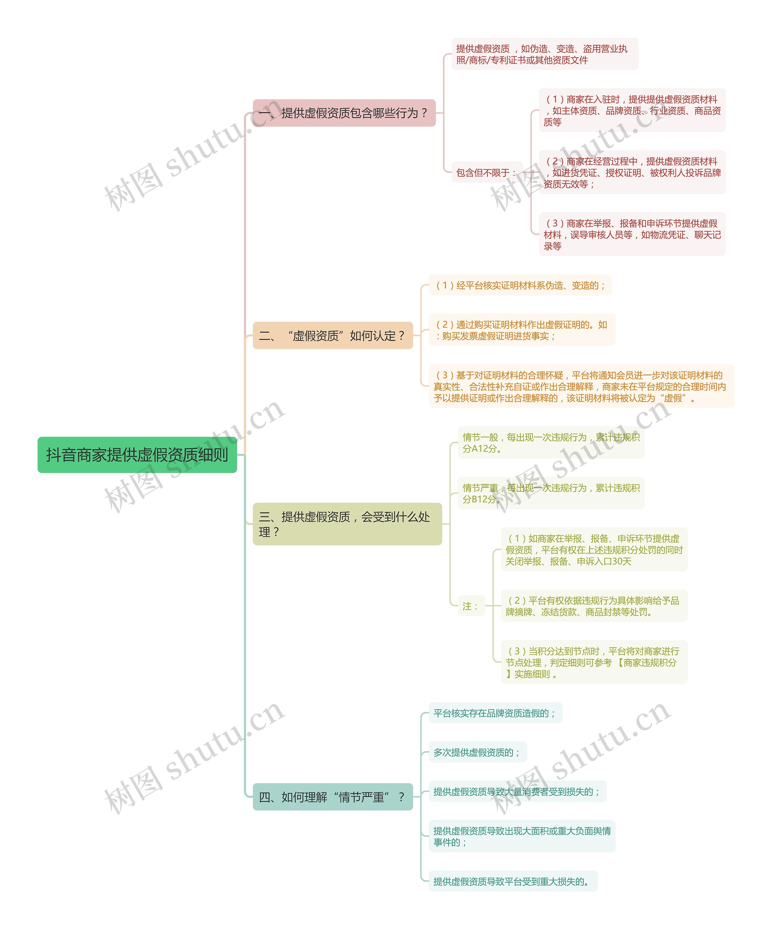
提供虚假资质 ,如伪造、变造、盗用营业执照/商标/专利证书或其他资质文件
包含但不限于:
(1)商家在入驻时,提供提供虚假资质材料,如主体资质、品牌资质、行业资质、商品资质等
(2)商家在经营过程中,提供虚假资质材料,如进货凭证、授权证明、被权利人投诉品牌资质无效等;
(3)商家在举报、报备和申诉环节提供虚假材料,误导审核人员等,如物流凭证、聊天记录等
(1)经平台核实证明材料系伪造、变造的;
(2)通过购买证明材料作出虚假证明的。如:购买发票虚假证明进货事实;
(3)基于对证明材料的合理怀疑,平台将通知会员进一步对该证明材料的真实性、合法性补充自证或作出合理解释,商家未在平台规定的合理时间内予以提供证明或作出合理解释的,该证明材料将被认定为“虚假”。
情节一般,每出现一次违规行为,累计违规积分A12分。
情节严重,每出现一次违规行为,累计违规积分B12分。
注:
(1)如商家在举报、报备、申诉环节提供虚假资质,平台有权在上述违规积分处罚的同时关闭举报、报备、申诉入口30天
(2)平台有权依据违规行为具体影响给予品牌摘牌、冻结货款、商品封禁等处罚。
(3)当积分达到节点时,平台将对商家进行节点处理,判定细则可参考 【商家违规积分】实施细则 。
平台核实存在品牌资质造假的;
多次提供虚假资质的;
提供虚假资质导致大量消费者受到损失的;
提供虚假资质导致出现大面积或重大负面舆情事件的;
提供虚假资质导致平台受到重大损失的。